With the multi Farm Mod it is possible to use several separate courtyards.
Each farm has pass on its own silos and thus of course also own Silofüllstände .
With the multi Farm Mod that is playing in several teams no longer a problem .
The levels of individual farms are shown in the PDA , but it is also possible that " price and stock index display " to use for the display ( NOT included in this package, a separate download required).
==================================================
Contents of the package
==================================================
This package is included :
MultiFarm_standard - Contains a multi farm with standard triggers without extras
MultiFarm_extra - Contains a multi farm with standard triggers, digital display and a fillable diesel tanks
MultiFarm_empty - Contains a blank Multifarm without a trigger or other
MultiFarm.lua - the script which is required for the multi- Farm
Furthermore, there is the instructions and files which the necessary settings for the ModDesc
included in this archive .
==================================================
Description of the mounting
==================================================
That the supplied files and folders in the folder with the map
should be copied purely I must surely hope not mention
should actually know any of the mods created .
The script must MultiFarm.lua in the "Extra Source Files" of the map ModDesc
are entered , an example is with this in the archive, but should
normally also be clear because the script yes otherwise no
can function because it is not addressed by the game.
I have in the ZIP archive examples of the multi Farm packed one
of course also like to use the models derived from Giants.
With the included models all user attributes are already set .
When Multifarm Mod I have an extra on the attention the composition so
simple and understandable at all possible as only . If the subsequent
Made statements and index assignments and ModDesc entries kiorrekt
be the multi- farm works in multi-player mode without any problems!
If the model of MultiFarm_extra will be used in the folder
located two scripts ( GasStationExtended.lua and DigitalAmountMover.lua )
also required and must of course also entered in the card ModDesc
be . Again, pay attention back on the right path assignments !
Basically, each trigger based on standard functions can be used
be for the multi farm. I have made sure as little as possible
intervene in the functions of the trigger so normally should all
Trigger function . The original triggers were all tested in
MP mode , thank you for again to C0br4 .
It is important , and I hope that really all reading this now ,
the trigger in the respective groups directly the first objects
are the same as in Examples I mitliefere .
What does that mean ?
Quite simply, each trigger has a " onCreate " call with which the trigger
is created in the game. When a trigger in the corresponding ( and correct !)
Packed group of trigger MUST be constructed so that the object that
contains the " onCreate " call , in the hierarchy of the group of the trigger
always comes first . Small example:
Multifarm
tipTriggersGroup
tipTrigger1 (contains the onCreate call = CORRECT )
tipTrigger2 (contains the onCreate call = CORRECT )
Abkippstelle (NOT including the onCreate call = FALSE)
tipTrigger3 (contains the onCreate call = FALSE)
This structure applies to ALL groups under the multi Farm !
Only the moving planes ( after moving level rising / falling Planning )
may still another object among themselves have provided it to get an
shovelFillTrigger is (also with onCreate call) , this is still with
queried , but is not absolutely necessary .
However, what is their installs after the last group in the hierarchy then you
Left to itself , does not ask more from the multi- farm script.
==================================================
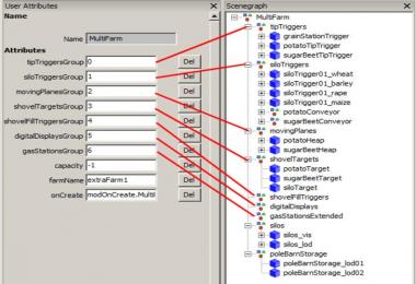
User Attributes - Explanation:
==================================================
User Attributes - Multifarm
onCreate script callback
Default: NOT POSSIBLE
Must be specified so that the multi- farm is created
Value for this function : modOnCreate.MultiFarm
farm name string value
Default: not awarded
should be is the string for the name of the farm on which registered in the L10N section of ModDesc
capacity- integer value
Default: -1
is the maximum level for the silos to
, the maximum storable quantity limit ( > -1 )
at -1 , the storage space is unlimited
can be overwritten by ExtendedTipTrigger ( maxAmountAllowed attribute ) for individual types of fruit
gas station group string value | index assignment
Default: 6
returns the index of the group of filled fuel tanks
is designed for the gas station Extended Mod ( separate download and installation)
digital displayGroupClass string value | index assignment
Default: 5
returns the index of the group of digital ads
is designed for DigitalAmountMover mod ( separate download and installation)
shovelFillTriggersGroup string value | index assignment
Default: 4
returns the index of the group of blade Fülltrigger
is designed for standard trigger by GIANTS
shovelTargetsGroup string value | index assignment
Default: 3
returns the index of the group of blade Abkipptrigger
is designed for standard trigger by GIANTS
moving plane group string value | index assignment
Default: 2
returns the index of the group of mobile fruit Plan
is designed for standard trigger by GIANTS
may contain as further sub- trigger a blade Fülltrigger
siloTriggersGroup string value | index assignment
Default: 1
returns the index of the group of Silotrigger
is designed for standard trigger by GIANTS
tipTriggersGroup string value | index assignment
Default: 0
returns the index of the group of TipTrigger ( Abkipp trigger)
is designed for standard trigger by GIANTS
is compatible with ExtendedTipTrigger (installation and MOD version)
- 0 Likes
- 0 Comments
- 731 Downloads
-
1 Downloads in
-
11 years ago

COMMENTS
There are no any comments
Write a comment